[Blender]ボロノイテクスチャを利用した水玉模様(ドット)のマテリアルの作り方

2022/02/20

Blender Material Texture

t f B! P L

ボロノイテクスチャを使用して水玉模様(ドット)を作成する

How to make Polka dot texture in Blender

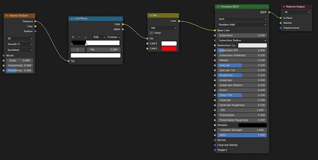
ボロノイテクスチャは一見ランダムな模様のように見えますが、ある点と点の距離をもとに作成されるテクスチャなので、これを応用すると水玉模様を作ることができます。

ボロノイテクスチャの設定を以下のように設定します。
・3D
・Smooth F1
・Euclidean

スケールは水玉のサイズの調整に使用します。
スムーズネスは0に設定。
Randomnessは0にすることで、均等に配置された水玉模様になります。

カラーランプノードでコントラスを高めて、水玉の輪郭をはっきりさせます。
ミックスRGBノードにこれをつないで、好きな色に設定します。
How to make Polka dot texture in Blender

水玉模様がランダムな配置になるようにする方法

 ボロノイテクスチャのRandomnessの値を上げると、水玉の配置やサイズがランダムに変化させることができます。

How to make Polka dot texture in Blender

How to make Random Polka dot texture in Blender





ブログ内検索:Search

Translate

ラベル

Blogリンクタグ

QooQ